[MISAJSC]
Tìm kiếm:
Mục lục
In

Home > Bán hàng > Hướng dẫn nghiệp vụ > Nhân viên kinh doanh > Tiếp thị, giới thiệu sản phẩm/dịch vụ > Đối với các đối tác, đại lý, nhà phân phối

Đối với các đối tác, đại lý, nhà phân phối

Mô tả tình huống
Đối với một chiến dịch marketing dành cho các đối tác, đại lý, nhà phân phối, nhân viên kinh doanh thường thực hiện các công việc sau:
  • Lập các chiến dịch chăm sóc dành cho các đối tác, đại lý, nhà phân phối.
  • Lập được danh sách các đối tác, đại lý, nhà phân phối được hướng tới trong chiến dịch
  • Liên hệ với các đối tác, đại lý, nhà phân phối.
  • Tổng hợp kết quả sau khi liên hệ.
Xem phim hướng dẫn

Hướng dẫn trên phần mềm
Ứng dụng Bán hàng hỗ trợ công tác lập và tổ chức chiến dịch marketing nhằm vào đối tượng là các đối tác, đại lý, nhà phân phối thông qua các hoạt động sau:
1.
Lập chiến dịch marketing dành cho các đại lý, nhà phân phối
Đơn vị có thể lập các chiến dịch marketing dành cho các đại lý, nhà phân phối bằng cách:
  • Vào menu Marketing\Chiến dịch, sau đó chọn chức năng Thêm trên thanh công cụ:

Với các chiến dịch có quy mô lớn và thời gian tổ chức dài, người dùng có thể tạo các chiến dịch nhỏ thuộc chiến dịch to đã khai báo ban đầu bằng cách => khi khai báo chiến dịch sẽ tích chọn thông tin Hoạt động thuộc chiến dịch.

2. Lập dự toán ngân sách dành cho chiến dịch marketing

  • Sau khi khai báo xong thông tin về chiến dịch, người dùng sẽ tiếp tục khai báo các khoản chi dự kiến sẽ sử dụng khi tổ chức thực hiện chiến dịch (nếu có) như sau:

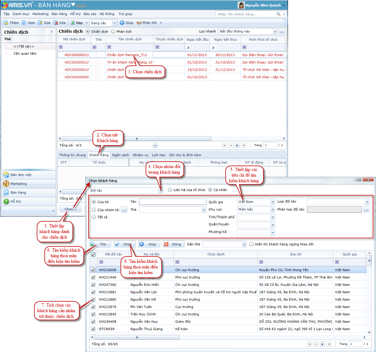
3. Xác định các khách hàng cần nhắm tới trong chiến dịch
Với chiến dịch marketing nhắm tới các đại lý, nhà phân phối, thông thường nhân viên kinh doanh sẽ lấy thông tin của khách hàng đó từ mneu Danh mục\Đối tác\Đối tác:

1. Trường hợp muốn kết quả tìm kiếm hiển thị cả những đối tác có trên danh mục Đối tác, nhân viên kinh doanh tích chọn Hiển thị khách hàng ngừng theo dõi trên form Chọn khách hàng.
         2. Với một số đối tác quan trọng, nhân viên kinh doanh có thể đánh dấu lại để phục vụ cho công tác lọc ra danh sách đối tác cần đặc biệt lưu ý khi tổ chức chiến dịch, bằng cách tích chọn đối tác tại kết quả tìm kiếm, sau đó chọn giá trị tại phần thông tin Gắn thẻ.
4. Phân công người liên hệ với khách hàng để tiếp thị, chào hàng về sản phẩm/dịch vụ
Đối với các chiến dịch marketing có quy mô nhỏ, một mình nhân viên kinh doanh có thể liên hệ với toàn bộ đối tác của chiến dịch thì không phải thực hiện bước này. Tuy nhiên, với các chiến dịch marketing có số lượng đối tác lớn thì cần phải phân chia và phân công nhiều người cùng tham gia liên hệ, gửi lời mời tham gia chiến dịch tới các đối tác. Việc phân chia người phụ trách liên hệ với đối tác được thực hiện như sau:
Để chọn được nhiều đối tác trên danh sách, giữ phím Shift đồng thời sử dụng chuột để kích chọn.

a) Sau khi phân công người liên hệ sau, trên mỗi chiến dịch để thấy được thông tin nhân viên kinh doanh nào chịu trách nhiệm liên hệ với những khách hàng nào ngay tại màn hình danh sách, thực hiện như sau:

b) Để người được giao liên hệ có thể nhìn thấy thông tin về đối tác, sau khi chiến dịch được thiết lập cần phải chia sẻ thông tin về chiến dịch đó với những người liên quan như sau:

c) Khi đó, nhân viên kinh doanh được giao liên hệ với đối tác sau khi đăng nhập vào ứng dụng Bán hàng sẽ tìm đến chiến dịch đó và lọc ra danh sách các đối tác mà mình cần liên hệ (chọn chức năng Giao dịch trên tab Khách hàng của chiến dịch được chọn):


5. Liên hệ với đối tác để mời tham gia vào chiến dịch
Sau khi nhận được danh sách đối tác của chiến dịch, nhân viên kinh doanh có thể liên hệ với đối tác đề mời tham gia chiến dịch thông qua các cách sau:
  • Gọi điện thoại cho đối tác: lấy số điện thoại trên danh sách sau đó gọi điện thoại liên hệ trực tiếp với đối tác.
  • Gửi email cho đối tác: để gửi email hàng loạt tới đối tác, mời tham gia chiến dịch nhân viên kinh doanh thực hiện như sau:

1. Để thực hiện được chức năng gửi email, mỗi nhân viên kinh doanh đều phải thực hiện trước chức năng Thiết lập tài khoản email trên menu Hệ thống.
          2. Để chọn được nhiều đối tác trên danh sách, giữ phím Shift đồng thời sử dụng chuột để kích chọn.

  • Gửi tin nhắn chào hàng: để gửi tin nhắn hàng loạt tới đối tác mời tham gia chiến dịch nhân viên kinh doanh thực hiện như sau:

Để thực hiện được chức năng gửi SMS, mỗi nhân viên kinh doanh đều phải thực hiện trước chức năng thiết lập tài khoản để gửi SMS trên menu Hệ thống\Tuỳ chọn.
Trong quá trình liên hệ nếu nhân viên kinh doanh phát hiện thông tin của đối tác đang lưu trên hệ thống bị thiếu hoặc sai một số thông tin nào đó so với thông tin hiện tại, có thể thực hiện cập nhật lại thông tin mới nhất về đối tác như hướng dẫn sau:

6. Ghi nhận kết liên hệ với đối tác
Sau khi liên hệ và nhận được thông tin phản hồi của đối tác, nhân viên kinh doanh sẽ căn cứ vào kết quả phản hồi đó để ghi nhận vào chiến dịch như sau:

Sau khi nhập xong kết quả liên hệ, nhấn chọn chức năng Cất.


See also